Maxtronics documentation What's new in NAOqi 2.8?

NAOqi OS - Getting started

NAOqi OS

The Operating System of the robot.

It is a GNU/Linux distribution based on Yocto.

It’s an embedded GNU/Linux distribution specifically developed to fit the Maxtronics robot needs.

It provides and runs numbers of programs and libraries, among these, all the required one by NAOqi, the piece of software giving life to the robot.

This page presents miscellaneous tips about the NAOqi OS embedded OS.


NAOqi OS - user account

nao NAO only

The main user is nao, and like any GNU/Linux system, there is the super-user root.

Running a command as root user is possible using sudo command with nao password.

Logging in as root over ssh is disabled.

We recommend to change the password.

User Password
nao nao

pepp Pepper only

The unique user account is nao. By default, the password is also nao, but it is mandatory to modify it at the first settings.

User Default Password
nao nao

Accessing NAO over ssh

To login on your Maxtronics robot, get its IP address pushing its torse button, then connect to your Maxtronics robot over ssh:

Using PuTTy:

../../_images/ssh_putty.png

in a Linux terminal, run:

$ ssh nao@192.168.1.10

Note

For logins and passwords, see: NAOqi OS - user account.

Shell

The default shell is bash with a custom profile.

When logging in as nao, the prompt now looks like:

<robotname> [<last_command_exit_code>] <current_working_directory> $

When logging in as root:

root@<robotname> [<last_command_exit_code>] <current_working_directory> $

Example:

../../_images/prompt.png

Base commands and programs

Program Description
htop monitor process activity (many options are available use F1)
ldd list library dependencies
gdbserver start a remote gdb server

Sudo and root permissions

sudo is available on NAOqi OS. Its usage is limited for shutting down Maxtronics robot.

$ sudo shutdown -r now
$ sudo shutdown -h now

No other command requiring root permissions is authorized.

Text editor

Available text editor: nano.

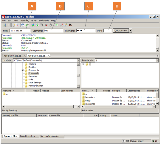
FTP Access

Step Action

Start a FTP client on the PC side.

We recommend Filezilla.

Fill in the different fields:

A. Host: “BonjourName.local” or IP address of the robot

B. Username: “nao”

C. Password: your nao password

D. Port: 22

../../_images/filezilla_ftp.png
Click the Quickconnect button.